Turning ideas into reality through code.
Check out some of my recent work and personal projects.

Built an end-to-end application like a messenger application in which you can create your profile, add friends, create groups, etc

Created a complete dashboard that manages a travel company’s website’s content

Created a complete server side of this company's main website in next js

Built an end-to-end application for managing recipes and ingredients, involving full stack development. This project taught me web development using Java and Spring Boot.

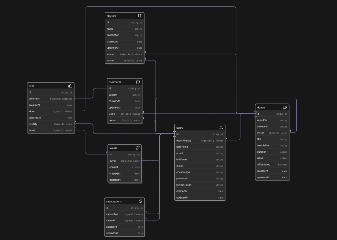
Developed the first iteration of a video-sharing platform similar to YouTube.Implemented key features, including profile creation, updating, subscription, and video sharing with thumbnails and descriptions.


Agency website for a company that provides Digital Solution
Technologies and tools I work with on a daily basis.

Full Stack Developer
Hi there! I'm Muhammad Rayyan, a passionate Full Stack Developer with a love for creating beautiful, functional, and user-friendly web applications.
With over 2 years of experience in web development, I specialize in building modern web applications using the latest technologies. I'm passionate about clean code, performance optimization, and creating exceptional user experiences.
When I'm not coding, you can find me exploring new technologies, reading books, or enjoying outdoor activities.
Don't just take my word for it - here's what my clients have to say about working with me.
"Muhammad delivered an exceptional web application that exceeded our expectations. His attention to detail and technical expertise made our project a huge success."
CEO
Gen1 Inc.
Have a project in mind or just want to say hello? Feel free to reach out!